راه اندازی SLA در روتر های سیسکو
راه اندازی SLA در روتر های سیسکو، در این مقاله قصد داریم SLA و نحوه پیاده سازی آن در تجهیزات سیسکو را مورد بررسی قرار دهیم. در ابتدا با مفهوم SLA آشنا می شویم.
راه اندازی SLA در روتر های سیسکو
فهرست مطالب
SLA چیست
باید در نظر داشت که SLA یک مفهوم مختص Cisco نیست و یک مفهوم عمومی در فناوری اطلاعات می باشد که توافق نامه سطح خدمات (Service Level Agreement) نام دارد. این توافق نامه در بیشتر مواقع بین خدمات دهنده و خدمات گیرنده امضا می گردد. در این توافق نامه یک سرویس با شرایط دسترسی، مدت زمان دسترسی و مدت زمان تضمینی قطعی سرویس خاص در اختیار کاربر قرار می گیرد. با ادغام قابلیت SLA در روتر های سیسکو این امکان را برای ما فراهم می آورد تا مدت زمان Uptime سرویس را نظارت و بررسی نماییم. در واقع به واسطه SLA یک مکانیزم تست و بررسی را ایجاد می نماییم . همچنین این امکان وجود دارد که داده های مورد نظر را به سیستم مانیتورینگ ارسال نماییم. و حتی این قابلیت وجود دارد تا به واسطه SLA یک مکانیزم فعال جهت تصمیم گیری انتخاب مسیر در روتر ایجاد نماییم. در سناریویی که ممکن است چندین مسیر Static وجود داشته باشد و در مسیر های Static وقتی یک لینک Down می شود روتر توجهی به اتفاق پیش آمده نخواهد کرد و تصمیمی اتخاذ نخواهد نمود. در چنین شرایطی می توان از SLA استفاده نمود. SLA با ارسال ترافیک به سمت مقصد از صحت اتصال اطمینان حاصل می نماید و به محض اینکه به هر دلیل پاسخی دریافت نکرد Static Route مورد نظر را از جدول مسیریابی حذف و مسیر Static دیگری را جایگزین می نماید. دقت داشته باشید این سناریو تعریفی فقط یکی از موارد استفاده SLA می باشد و در بسیاری از سناریو های مختلف می توان از این قابلیت بهره برد.
پیاده سازی IP SLA با عملکرد Ping
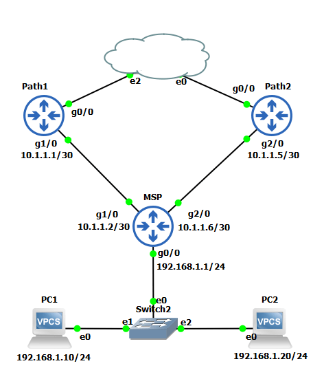
جهت پیاده سازی SLA با بهره گیری از مکانیزم Ping سناریو زیر مفروض می باشد:

در این سناریو روتر MSP با اتصال افزونه به دو روتر Path1 و Path2 به واسطه Static Route به اینترنت متصل می باشد. قصد داریم SLA را روی پورت های خروجی روتر MSP فعال نماییم که هر 5 ثانیه به واسطه یک ping مقصد مورد نظر که در اینجا آدرس های 10.1.1.1 و 10.1.1.5 می باشد، مورد بررسی قرار گیرد. در واقع با ترکیب ابزار Ping و SLA یک مکانیزم تست را ایجاد نموده تا در صورت ایجاد خطا در مسیر های Static از بروز خطا آگاه شویم. در نظر داشته باشید که SLA را در بسیاری شرایط و سناریو های دیگر و همچنین پروتکل های متفاوت می توان مورد استفاده قرار داد.
MSP(config)#ip sla 1
MSP(config-ip-sla)#icmp-echo 10.1.1.1 source-interface g 1/0
MSP(config-ip-sla-echo)#frequency 5
در مرحله بعدی باید یک زمان بندی برای SLA مورد نظر ایجاد نماییم. در این دستور می توان مدت زمان عمر SLA و همچنین زمان شروع فعالیت SLA را مشخص نمود. با دستور زیر SLA مورد نظر برای مدت زمان همیشگی و شروع در زمان حال اعمال خواهد گردید.
MSP(config)#ip sla schedule 1 life forever start-time now
همچنین در این سناریو می بایست برای لینک دوم نیز یک SLA تعریف نماییم.
MSP(config)#ip sla 2
MSP(config-ip-sla)#icmp-echo 10.1.1.5 source-interface g 2/0
MSP(config-ip-sla-echo)#frequency 5
همچنین زمان بندی SLA نیز مشابه زمان بندی قبلی انجام خواهد گرفت.
MSP(config)#ip sla schedule 2 life forever start-time now
جهت مشاهده خروجی SLA می توان از دستور زیر استفاده نمود.
MSP#show ip sla statistics
خروجی دستور فوق به صورت زیر قابل مشاهده خواهد بود.
IPSLA operation id: 1
Type of operation: icmp-echo
Latest RTT: 36 milliseconds
Latest operation start time: *11:08:07.091 UTC Tue Feb 21 2023
Latest operation return code: OK
Number of successes: 282
Number of failures: 0
Operation time to live: Forever
IPSLA operation id: 2
Type of operation: icmp-echo
Latest RTT: 12 milliseconds
Latest operation start time: *11:08:07.927 UTC Tue Feb 21 2023
Latest operation return code: OK
Number of successes: 6
Number of failures: 0
Operation time to live: Forever
همانطور که مشاهده می نماییم در SLA 1 تعداد 282 تلاش موفق و در SLA 2 تعداد 6 تلاش موفق انجام گرفته و تعداد تلاش های نا موفق در هر دو مسیر 0 می باشد.
به عنوان تست می توان یک خطا در یکی از لینک های ارتباطی ایجاد نمود، تا بر این اساس نتایج را مشاهده نمود. برای ایجاد چنین خطایی می توان اینترفیس Gig 1/0 را Shutdown نمود تا بتوان یک خطا در ارتباط را شبیه سازی نمود
MSP(config)#int g 1/0
MSP(config-if)#shutdown
MSP(config-if)#end
MSP#show ip sla statistics
IPSLAs Latest Operation Statistics
IPSLA operation id: 1
Type of operation: icmp-echo
Latest RTT: NoConnection/Busy/Timeout
Latest operation start time: *11:27:32.091 UTC Tue Feb 21 2023
Latest operation return code: Timeout
Number of successes: 512
Number of failures: 2
Operation time to live: Forever
اکنون تعداد تلاش های نا موفق (Number of failure) با مقدار 2 قابل مشاهده و مشخص می شود که SLA نقض گردیده است. SLA را در بسیاری از سناریو ها می توان مورد استفاده قرار داد. سناریو هایی با مقاصد امنیتی، QoS، NAT و غیره از موارد استفاده SLA می باشد.
نظرات کاربران